proxmark3软件是一款可以搭配上Proxmark3硬件使用的硬件修改处理工具。这款软件需要用户内置高频和低频天线,主要就是用户支持Mifare卡,然后就可以帮助用户进行对IC卡和各种UID卡数据修改。相信大家也知道了这款软件能够适用的修改有哪些了。比如说最基础的门禁卡,或者是水卡,校园卡也支持用户进行修改操作,当然不提倡操作,但是这款软件支持进行各种卡数据的修改操作,并且还能够帮助用户用于RFID的嗅探、读取以及克隆等的操作,是不是非常方便呢。而且本次小编给大家带来的是这款proxmark3软件的破解版本的下载,是由网友汉化处理操作,不仅用户安装既是简体中文界面,支持中文语言,还经过二次开发之后,拥有独立的图形化界面版本,在这里,大家可以额很好的对常见的IC卡进行整卡读写,和修改,有需要的用户可以来这里下载这款好用的proxmark3 easy gui_x中文版试试吧,操作简单,支持修改各种IC卡,有需要的用户可以来本站下载体验吧,支持用户进行RFID破解、一键自动解析、字典密钥扫描、无卡嗅探等操作,让你快速进行操作。

proxmark3 easy教程
1、下载解压后安装软件,该软件中继承了绝大多数常见的软件,能够对RFID进行快速攻击。

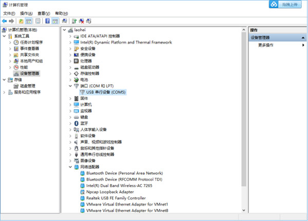
2、首先使用数据线将PM3与电脑连接,并在设备管理器中查找相对应的串口。

3、连接成功后检测工作电压

4、将IC卡放置在高频卡读卡器位置,天线电压发生变化

5、高频天线电压下降非常明显,这就说明我们现在所持有的卡片为高频IC卡,下面尝试对器破解,首先先读取卡片类型。

6、PM3程序中内置了一个默认密码列表,并会自动阐释使用者以列表中的密码进行探测。

7、并且通过默认密码扫描功能成功读取了除1扇区和2扇区的山区密码

8、软件中会有显示

9、这是利用嵌套认证漏洞使用任何一个扇区的已知密匙,获取所有扇区的密匙,此漏洞成功率较高,这个漏洞也被称作知一密求全密,我们现在已经知道其中的几个扇区的默认密码

10、使用PM3的知一密求全密的功能对扇区1、2进行破解,成功破解出1、2扇区的密码。

软件特色
1、针对Proxmark3设备开发的调试软件,可以读取软件的固件信息
2、提供自动识别串口号功能,不需要用户设置串口
3、支持数据编辑界面,可以直接查看数据内容
4、可以新建数据。在软件添加新的数据,编辑新的数据写入固件
5、也支持选择文件,将之前编辑完毕的新数据打开到软件使用
6、支持对比数据。查看当前编辑和以前编辑的差异
7、支持低频卡、高频卡操作,对新的卡数据编辑
8、支持读取还原有密的S50卡,支持克隆到有密S50卡
9、支持十六禁止测试,可以发送数据到您的上位机
注意事项
1、请把程序拷贝到"官方软件固件\pm3-bin-2.0.0\win32 (client+GUI)"根目录下再打开使用。
2、因为软件加了压缩壳,所以会被杀软误报,请添加信任即可。
3、W8,W10客户请手工安装一下官方驱动。方可自动识别链接。如果不安装驱动,需要手工选择串口。
4、使用过后偶然出现官方客户端无法打开串口,需要在任务管理器中关闭“Proxmark3.exe”进程。
5、如果无法打开软件,尝试修改文件名为“pm3.exe”即可。
使用过程中的注意事项1、运行状态一定要以设备的ABCD指示灯为依据。
如果在闪烁,表示正在进行解析运算。
如果其中一两个常亮,表示在某一个状态下待命。或表示运算卡住了。
如果全部熄灭,表示设备没有在运行任何指令,不需要再继续等待。
说明卡片可能不支持解析已经自动掉线或复位过了。
更新说明
proxmark3 easy gui_x中文版(2021-07-27)
1、新加手工选择串口号功能。
2、修正克隆UID卡时增加了判断卡片兼容性,自动选择写卡方式,可以写兼容卡。
3、修正点强制终止功能无效的BUG。
4、修正一密求多密如果打钩区密码满了不再提示是否自动重试的BUG。
 
        
网友评论